Keine Kategorien vergeben

Implementierung Sage 100 Toolbox Analytic Server

hapec Arbeitsanweisung

Implementierung Sage 100 Toolbox Analytic Server

Voraussetzungen

Die folgende Arbeitsanweisung muss nur durchgeführt werden, wenn der Zugriff auf das Datawarehouse nicht standardmäßig mit dem User hapecservice und PW hapecservice erfolgt.

Dann müssen alle Cubebefüllungsprozesse auf die abweichenden Zugriffsinformationen angepasst werden.

  Beschreibung Bild / Arbeitsmittel
1  IBM Cognos TM1 Performance Modeler starten
Implementierung Sage 100 Toolbox PM starten.png
 
2  IBM Cognos TM1-System-URL eintragen

http://hostname.domainname.topleveldomain/pmpsvc/services

 Auf Anmelden als klicken.

Implementierung Sage 100 Toolbox PM Anmeldung.png
 
3 User: admin

PW: <leer>

Auf Anmelden klicken.

Implementierung Sage 100 Toolbox PM Anmeldung 2.png
 
4 Der TM1 Server wird angegeben.

Auf OK klicken.

Implementierung Sage 100 Toolbox PM Anmeldung 3.png
5 Der IBM Cognos TM1 Performance Modeler öffnet sich.
Implementierung Sage 100 Toolbox PM Oberflaeche.png
6 Befüllungsprozesse für die Cube-Dimensionen anpassen:
  • in der Baumstruktur zu 3 Prozesse > Dimensionen navigieren
  • alle Prozesse in diesem Ordner anhand der nächsten Schritte (am Beispiel des Prozesses D Artikel vdArtikel) durchführen.
Implementierung Sage 100 Toolbox PM Dimensionsprozesse.png
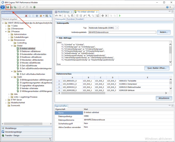
7 Auf den Prozess D Artikel vdArtikel rechtsklicken und Öffnen auswählen.
Implementierung Sage 100 Toolbox PM Dimprozess oeffnen.png
8 Der Prozess-Editor öffnet sich.

Bei den Verbindungsdetails auf Ändern klicken.

Implementierung Sage 100 Toolbox PM Dimprozess Verbindung aendern.png
9 Die korrekten Verbindungsinformationen für Benutzername und Kennwort hinterlegen.

Auf Verbindung testen klicken.

Implementierung Sage 100 Toolbox PM Dimprozess Verbindung testen.png
10 Das Testergebnis wird angezeigt.

Auf OK klicken.

Implementierung Sage 100 Toolbox PM Dimprozess Verbindung Testergebnis.png
11 Auf OK klicken und damit die Verbindungsinformationen speichern.
Implementierung Sage 100 Toolbox PM Dimprozess Verbindung bestaetigen.png
12 Die Datenvorschau aktualisieren. Auf Aktualisieren klicken.
Implementierung Sage 100 Toolbox PM Dimprozess Aktualisieren.png
13 Die Daten werden angezeigt.
Implementierung Sage 100 Toolbox PM Dimprozess Aktualisierungsergebnis.png
14 Den Prozess mit den geänderten Verbindungsinformationen speichern. Oben links im Menü auf die Diskette klicken.
Implementierung Sage 100 Toolbox PM Dimprozess speichern.png
15 Die Schritte 7-14 für alle Prozesse unter 3 Prozesse > Dimensionen durchführen.
16 Dimensionen befüllen
  • in der Baumstruktur zu 3 Prozesse > Jobs navigieren
  • auf den Job J Alle Dimensionen rechtsklicken und Prozess ausführen auswählen
Implementierung Sage 100 Toolbox PM Dimensionen befuellen.png
17 Die Dimensionen werden befüllt. Das Ergebnis wird dargestellt.

Auf OK klicken.

Implementierung Sage 100 Toolbox PM Jobausfuehrung erfolgreich.png
18 Befüllungsprozesse für die Cube-Fakten anpassen:
  • in der Baumstruktur zu 3 Prozesse > Cubebefüllungen navigieren
  • alle Prozesse in diesem Ordner anhand der Schritte 7-14 anpassen.
Implementierung Sage 100 Toolbox PM Cubeprozesse.png
19 IBM Cognos TM1 Performance Modeler schließen.

Weitere Vorgehensweise