Keine Kategorien vergeben

System X Konfiguration Reporting Server

hapec Arbeitsanweisung

System X Konfiguration Reporting Server

Voraussetzungen

  • Microsoft SQL-Server JDBC Treiber
  • Microsoft SQL-Server Content Store Datenbank
  • Microsoft SQL-Server TCP/IP Protokoll Konfiguration
  • Microsoft Internet Explorer Konfiguration
  Beschreibung Bild / Arbeitsmittel
1 Über Startmenü 'IBM Cognos Configuration' starten.
System X Reporting Server Configuration Icon.png.png
 
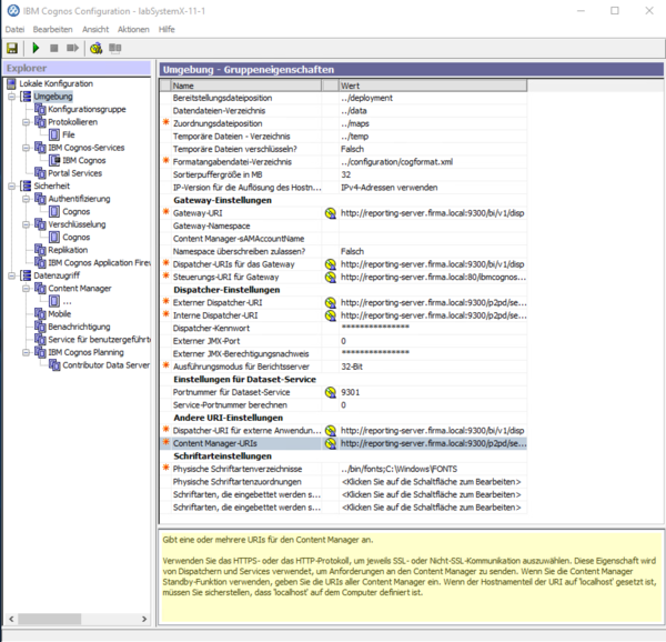
2 Unter 'Lokale Konfiguration/Umgebung': in allen URLs 'localhost' und Servernamen mit dem FQDN des Servers ersetzen.
System X Reporting Server Configuration Umgebung.png
 
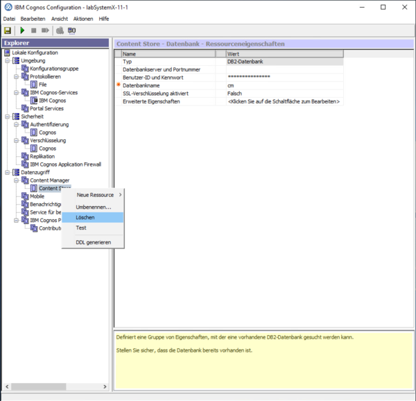
3 Unter 'Datenzugriff' -> 'Content Manager'-> 'Content Store' rechts klicken und LÖSCHEN wählen.
System X Reporting Server Configuration Content Store Löschen.png
 
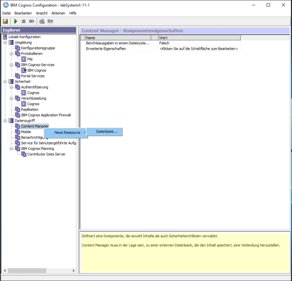
4 Unter 'Datenzugriff' -> 'Content Manager' rechts klicken und NEUE RESSOURCE -> DATENBANK wählen.
System X Reporting Server Configuration Content Store erstellen.png
5 'dbHAPECContentStore' als 'Name' eintragen, 'Microsoft SQL Server-Datenbank' als Typ auswählen und OK klicken.
System X Reporting Server Configuration Content Store Name.png
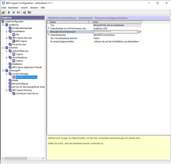
6 Datenbankanmeldung (Datenbankserver, LogIn und Datenbankname) konfigurieren.
System X Reporting Server Configuration Content Store Konfiguration.png
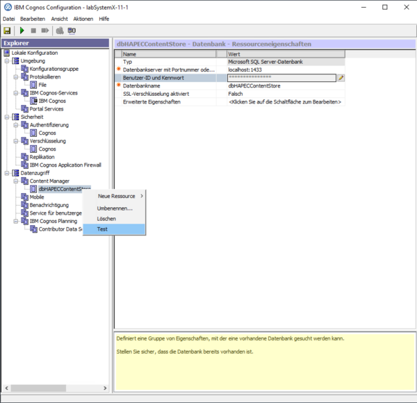
7 Unter 'Datenzugriff' -> 'Content Manager' -> 'dbHAPECContentStore' rechts klicken und TEST wählen.
System X Reporting Server Configuration Content Store Test.png
8 Test wird ausgeführt...
System X Reporting Server Configuration Content Store Test Fortschritt.png
9 Nach erfolgreichem Testen SCHLIEßEN klicken.
System X Reporting Server Configuration Content Store Test OK.png
10 SPEICHERN klicken.
System X Reporting Server Configuration Speichern.png
11 Nach erfolgreichem Speichern SCHLIEßEN klicken.
System X Reporting Server Configuration Speichern OK.png
12 STARTEN klicken.
System X Reporting Server Configuration Starten.png
13 IBM Cognos Dienst wird gestartet...(dies kann einige Minuten dauern)
System X Reporting Server Configuration Starten Fortschritt.png
14 Für weitere Informationen DETAILS klicken.
System X Reporting Server Configuration Starten Fortschritt Details.png
15 Nach erfolgreichem Starten des Dienstes SCHLIEßEN klicken.
System X Reporting Server Configuration Starten OK.png
16 Zum Testen die 'Gateway-URI' kopieren...
System X Reporting Server Configuration Dienst gestartet.png
17 ...und im Browser aufrufen.
System X Reporting Server Portalansicht leer.png

Weitere Vorgehensweise